react原理
图片和内容部分来自 https://aojiaodemeng.github.io/react-illustration-series/
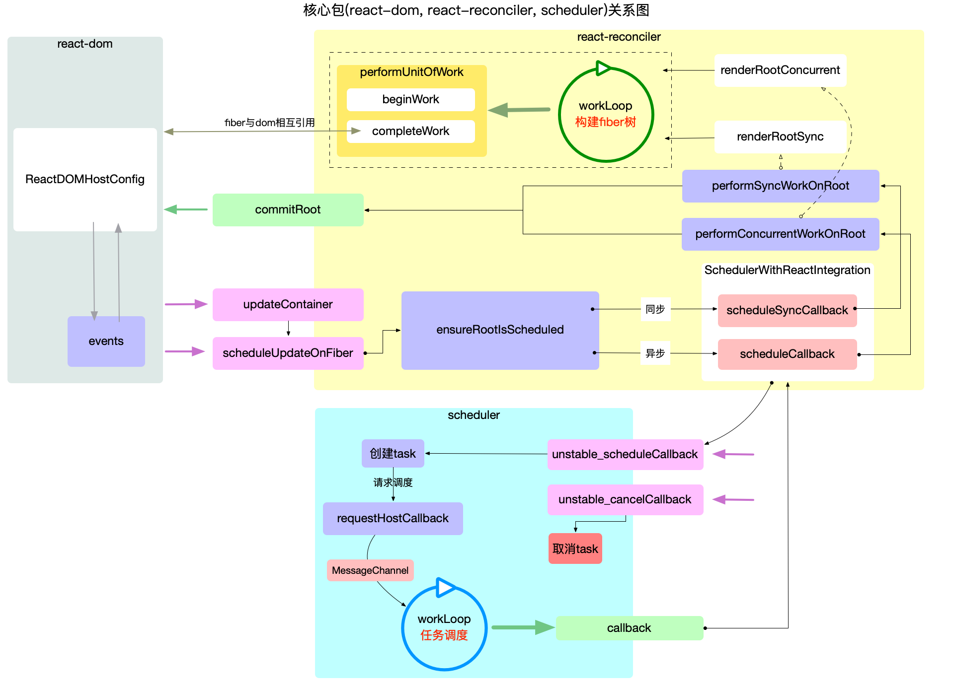
核心包关系图分析

下面为基于文档中 react-core.png 的详尽说明,按职责分层并补充示例调用序列,便于把抽象流程对应到源码实现。
一、总体分工(一句话概括)
react-reconciler:负责构建/调和 Fiber 树(计算差异、收集副作用)。scheduler:负责按优先级/时间切片调度调和工作,决定何时运行 reconciler 的workLoop。react-dom:负责提交阶段(把 reconciler 的副作用应用到浏览器 DOM)以及宿主环境的配置(ReactDOMHostConfig)。
二、关键模块与职责(深入)
react-reconciler(调和细节)workLoop:驱动调和的循环体,按照是否并发(concurrent)选择不同入口:renderRootConcurrent或renderRootSync。performUnitOfWork(fiber):每次处理单个 Fiber 节点,职责分成两部分:beginWork(fiber):计算该 fiber 的下一个状态,处理updateQueue(合并 setState/update),并调用子节点的 reconciliation(例如reconcileChildren)以生成/复用子 fiber;此阶段可能发生 bailout(当 props/state 未变时跳过子树)。completeWork(fiber):完成当前节点,生成 DOM 节点(host component)或收集副作用(例如需要插入/删除/更新的标记),并把这些副作用通过 fiber 链接到父节点(维护firstEffect/lastEffect/nextEffect)。
- effect(副作用)收集:调和阶段不会直接操作 DOM,而是把需要在提交阶段执行的操作记录在 effect list 上,最终由
commitRoot统一执行。
react-dom(提交阶段的三部分)- Before Mutation(变更前)阶段:触发
getSnapshotBeforeUpdate等需要在 DOM 更新前读取布局信息的生命周期/Hook。 - Mutation(变更)阶段:执行实际的 DOM 操作(插入、删除、更新属性)。
- Layout(布局)阶段:同步调用
useLayoutEffect的回调与 ref 的更新,这些在变更应用后立即运行。
- Before Mutation(变更前)阶段:触发
scheduler(调度与时间切片)- 核心是提供
unstable_scheduleCallback、unstable_cancelCallback、requestHostCallback等接口,决定何时调用传入的回调。 - 常见宿主实现采用
MessageChannel驱动微任务轮询;时间切片由shouldYield()与frameDeadline控制(即长任务中断并在下一帧继续)。 - Scheduler 按“优先级 lane”或“优先级等级”(Immediate、UserBlocking、Normal、Low、Idle)来排序任务,React 的
ensureRootIsScheduled会把更新映射到合适的优先级并选择scheduleSyncCallback(同步)或scheduleCallback(异步)进行注册。
- 核心是提供
三、典型调用序列(带示例,便于对照源码) 下面以一个并发模式下组件调用 setState 为例,给出从触发到 DOM 更新的关键步骤(数字可与图上箭头对应):
- 组件调用
setState:向当前 fiber 的updateQueue推入更新对象。 - React 触发
updateContainer/scheduleUpdateOnFiber:找到根 fiber 并调用ensureRootIsScheduled(root, currentEventPriority)。 ensureRootIsScheduled:根据更新的 lane/优先级选择调度函数:若为同步优先级调用scheduleSyncCallback,否则调用scheduleCallback(并传入合适的优先级)。- Scheduler 层:通过
requestHostCallback把任务注册到宿主(例如MessageChannel),等待宿主唤醒并在合适时间调用回调。 - 宿主执行回调到 Scheduler 的
workLoop:Scheduler 检查任务优先级并在当前帧内调用 React 提供的回调(即 reconciler 的performConcurrentWorkOnRoot)。 performConcurrentWorkOnRoot调用 reconciler 的workLoop:开始performUnitOfWork的循环,beginWork创建/更新子 fiber,completeWork收集 effect。- 当调和完成(或中途被时间切片暂停)并存在副作用时,reconciler 调用
commitRoot进入提交阶段。 commitRoot按顺序执行 Before Mutation → Mutation → Layout 阶段,最终 DOM 更新完成,useLayoutEffect回调执行,refs 被同步更新。
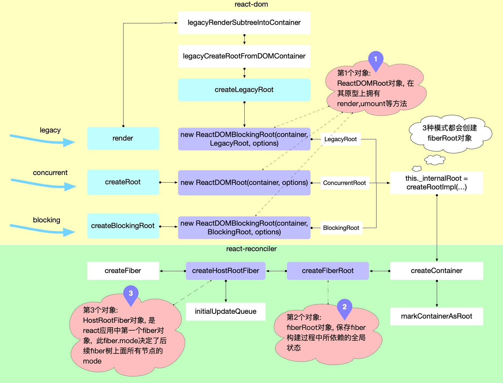
启动过程

区分legacy(react 17 及更早)和concurrent(react 18+)入口的示例:
import React from 'react'
import ReactDOM from 'react-dom'
import App from './App'
// 同步渲染(React 17 及更早常用)
ReactDOM.render(<App />, document.getElementById('root'))import React from 'react'
import { createRoot } from 'react-dom/client'
import App from './App'
// 并发根(React 18+ 推荐)
const root = createRoot(document.getElementById('root'))
root.render(<App />)ReactDOMRoot / ReactDOMBlockingRoot / LegacyRoot(第一个对象:外部根对象)- 由
createRoot/createBlockingRoot/ 旧的render路径构建,createRoot和createBlockingRoot会返回这个外部根对象,但旧的render路径不会返回外部根对象。它们是对外的宿主根对象,包含对内部根(通常存放在this._internalRoot,会调用createRootImpl返回函数结果)的引用,并对外暴露render/unmount等方法。
- 由
fiberRoot(react内部根状态对象,图中第二个对象)- 由
createContainer→createFiberRoot创建,是调和器维护的根级别全局状态(比如current指向根 fiber、callback 列表、pending updates、containerInfo 等)。 markContainerAsRoot会把宿主(DOM)容器标记为根并把它与fiberRoot关联。关联顺序外部根对象 →fiberRoot→ DOM容器
- 由
hostRootFiber(HostRoot 类型的第一个 Fiber,图中第三个对象)createHostRootFiber返回的第一个 Fiber 实例,fiberRoot.current指向它。它的mode位决定了后续树上节点的工作模式(如并发/阻塞/同步相关的 flags)。- 此 Fiber 上会初始化
updateQueue(图中initialUpdateQueue),用于保存挂起的根级更新(例如 hydration 或初次 mount 的更新)。
主要调用序列(简化):
- 调用
createRoot(container)/createBlockingRoot/legacy render。 - 在
createRootImpl/createContainer内部,会调用markContainerAsRoot(container),然后调用createFiberRoot(containerInfo, ...)创建fiberRoot。 createFiberRoot调用createHostRootFiber(mode)生成根 Fiber,并在 root 上建立initialUpdateQueue、把fiberRoot.current指向该 hostRootFiber。ReactDOMRoot(或其变体)将fiberRoot保存为内部引用(例如this._internalRoot = createRootImpl(...)),对外提供render调度入口;后续的更新走scheduleUpdateOnFiber→ reconciler 的调度路径。
关键说明:
- 启用方式:并发能力是按“根”启用的——使用
createRoot创建的根会走并发/可中断的调度路径;使用ReactDOM.render的根则是同步老路径。 - 调度差异:并发根会把渲染拆成可中断的工作(时间切片),使用更细粒度的优先级调度(lane);老根是同步,一次性完成调和与提交。
- react 中最广为人知的可中断渲染(
render可以中断, 部分生命周期函数有可能执行多次,UNSAFE_componentWillMount,UNSAFE_componentWillReceiveProps)只有在HostRootFiber.mode === ConcurrentRoot | BlockingRoot才会开启. 如果使用的是legacy, 即通过ReactDOM.render(<App/>, dom)这种方式启动时HostRootFiber.mode = NoMode, 这种情况下无论是首次render还是后续update都只会进入同步工作循环,reconciliation没有机会中断, 所以生命周期函数只会调用一次. - 副作用可观察性:在并发模式下某些副作用触发时机会和旧模式不同;开发模式的
StrictMode还会额外双调用组件 mount/unmount 来帮助发现不安全的副作用。 - 新 API:并发根支持
startTransition/useTransition、更广泛的自动批处理与改进的Suspense行为,便于构建响应性更好的界面。
优先级管理
实现的功能:
- 可中断渲染:允许调和过程被打断,以便在高优先级任务(如用户交互)到来时能及时响应。
- 时间切片:将长时间运行的任务分割成多个小块,在每个块之间检查是否需要让出控制权,以保持界面响应。
- 异步渲染:支持在未来某个时间点完成渲染,而不是必须立即完成。
内部存在的优先级类型:
- fiber优先级(lane):React 内部使用 lane 来表示更新的优先级,常见的有 Immediate、UserBlocking、Normal、Low、Idle 等等级。每个更新会被分配一个或多个 lane,调度器根据 lane 的优先级来决定何时执行该更新。
- 调度优先级:Scheduler 提供的优先级等级(ImmediatePriority、UserBlockingPriority、NormalPriority、LowPriority、IdlePriority)用于调度回调的执行时机。
- 优先级等级:实现上述两套优先级体系的切换
什么是Lane(车道模型)?
Lane类型被定义为二进制变量, 利用了位掩码的特性, 在频繁运算的时候占用内存少, 计算速度快.Lane和Lanes就是单数和复数的关系, 代表单个任务的定义为Lane, 代表多个任务的定义为Lanes
- 旧版使用的字段是
expirationTime, 代表任务的过期时间, 通过比较过期时间来判断优先级. 新版使用Lane, 代表任务的优先级, 通过比较Lane的优先级来判断优先级.以前使用的expirationTime都改为Lane来管理优先级. Lane相较于expirationTime的优势在于:- 更高的性能:
Lane使用位掩码进行优先级计算,内存占用更少,计算速度更快。在expirationTime模型设计之初, react 体系中还没有Suspense 异步渲染的概念. 现在有如下场景: 有 3 个任务, 其优先级 A > B > C, 正常来讲只需要按照优先级顺序执行就可以了. 但是现在情况变了: A 和 C 任务是CPU密集型, 而 B 是IO密集型(Suspense 会调用远程 api, 算是 IO 任务), 即 A(cpu) > B(IO) > C(cpu). 此时的需求需要将任务B从 group 中分离出来, 先处理 cpu 任务A和C.
- 更高的性能:
// 从 group 中删除或增加 task
// 1) 通过 expirationTime 实现(链表)
// - 删除单个 task(从链表中删除一个元素)
task.prev.next = task.next;
// - 增加单个 task(按优先级插入链表)
let current = queue;
while (task.expirationTime >= current.expirationTime) {
current = current.next;
}
task.next = current.next;
current.next = task;
// - 比较 task 是否在 group 中(基于范围)
const isTaskIncludedInBatchByExpiration =
taskPriority <= highestPriorityInRange &&
taskPriority >= lowestPriorityInRange;
// 2) 通过 Lanes 实现(位运算)
// - 删除单个 task
batchOfTasks &= ~task;
// - 增加单个 task
batchOfTasks |= task;
// - 比较 task 是否在 group 中(基于位掩码)
const isTaskIncludedInBatchByLanes = (task & batchOfTasks) !== 0;- 更方便判断单个任务和批量任务的优先级是否重叠
// 判断:单 task 与 batch 的优先级是否重叠
// 1) 基于 expirationTime
const isTaskIncludedInBatchByExpiration = priorityOfTask >= priorityOfBatch;
// 2) 基于 Lanes(位掩码)
const isTaskIncludedInBatchByLanes = (task & batchOfTasks) !== 0;
// 当处理一组任务且每个任务优先级不一致时:
// - expirationTime 需要维护 [highest, lowest] 范围
const isTaskIncludedInBatchRange =
taskPriority <= highestPriorityInRange &&
taskPriority >= lowestPriorityInRange;
// - Lanes 直接通过位运算判断
const isTaskIncludedInBatchByLanes2 = (task & batchOfTasks) !== 0;常见车道类型
NoLane- 二进制:
0b0
- 二进制:
Sync/Immediate(位 0)- 二进制:
0b1(1 << 0)
- 二进制:
InputDiscrete(离散输入,位 1)- 二进制:
0b10(1 << 1)
- 二进制:
InputContinuous(连续输入,位 2)- 二进制:
0b100(1 << 2)
- 二进制:
Default(默认,位 3)- 二进制:
0b1000(1 << 3)
- 二进制:
Transition(过渡 / startTransition,示例占用位 4..15)- 示例:
TransitionLane1 = 0b1_0000(1 << 4)、TransitionLane2 = 0b10_0000(1 << 5),依此类推直到1 << 15。
- 示例:
Retry/Hydration(示例高位,例如位 16..17)- 示例:
0b1 << 16、0b1 << 17
- 示例:
Low/Idle(低优先级 / 空闲,例如位 22..23)- 示例:
0b1 << 22、0b1 << 23
- 示例:
说明:React 通过组合这些位(位掩码)来表示一组 pending lanes,例如 pendingLanes |= TransitionLane1,并用 (pendingLanes & lane) !== 0 来判断某个 lane 是否存在。JavaScript 的位运算在底层当作有符号 32 位整数,最高位是符号位(索引 31)。为了避免符号位带来的负数/不确定行为,实践中只用低 31 位(索引 0 到 30)